Pantalla principal
Gael Carrasco

Bienvenido a SSPE

Ir a alguna parte
Imagen de policía
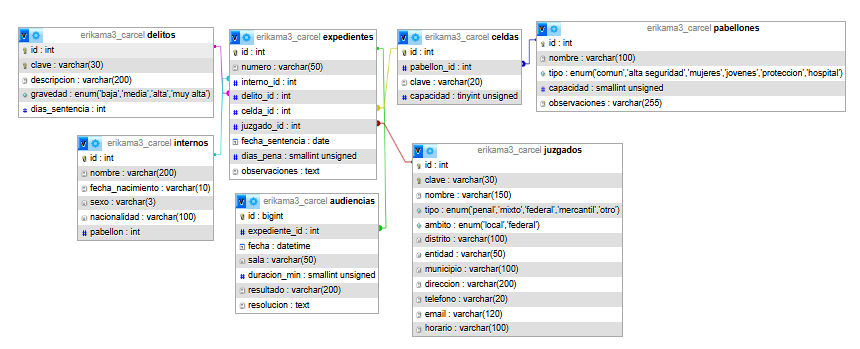
Diagrama